[Techtaffy Newsdesk]
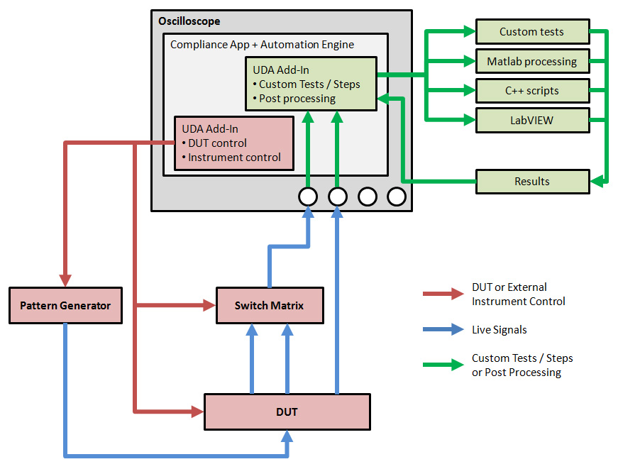
Agilent announced a product enhancement of compliance applications on the company’s Infiniium real-time oscilloscopes.The enhancement to Agilent’s N5467A user-defined application software gives engineers the ability to develop extensions that they can plug into existing compliance applications for USB, PCIe, DDR, SATA, HDMI, MIPI, Ethernet and other technologies.
Add-ins may be designed as:
- Complete custom tests with configuration variables and connection prompts.
- Pre- and post-processing scripts such as MATLAB, LabVIEW, Python, C++ and Visual Basic.
- External instrument controllers for pattern generators, probe switches, temperature chambers and other devices.
- Device-under-test controllers to transmit specific test patterns, change test modes, etc.
The Agilent add-in development environment can be downloaded free of charge here. The Agilent N5467A application is available for $3,500. The UDA development environment is available for download here.

